This high-level overview provides a foundation for designing a claims management system and can be further refined based on specific
requirements, business processes, and technical considerations.
Non Functional Requirements
Scalability: The system should scale horizontally to handle increased claim volumes and concurrent user requests.
Security: Implement robust authentication, authorization, encryption, and data protection measures to safeguard sensitive information.
Compliance: Ensure compliance with industry regulations and data privacy laws (e.g., GDPR, HIPAA) governing claims processing and user data handling.
Performance: Optimize system performance through efficient database queries, caching strategies, and load balancing.
Auditability: Maintain comprehensive logs and audit trails for all claim-related activities to support compliance, auditing, and investigation.
User Experience: Design user-friendly interfaces and workflows to streamline claim submission, status tracking, and communication with support agents.
Monitoring and Alerting: Implement monitoring tools to track system health, performance metrics, and security incidents, with proactive alerting for anomalies and failures.
Functional Requirements
Claim Processing Engine: Orchestrates the end-to-end process of handling claims, from submission to resolution.Assigns claims to appropriate agents or adjusters based on predefined rules and priorities. Tracks claim status and updates stakeholders (users, agents) accordingly.
Document Management System: Stores and manages supporting documents and evidence submitted along with claims (e.g., photos, receipts, medical records). Provides versioning, access control, and search capabilities for documents.
External Services Integration: Integrates with third-party services for additional functionalities such as fraud detection, payment processing, and communication channels (e.g., email, SMS). Interfaces with insurance providers, medical facilities, and regulatory agencies for data exchange and verification.
Technical Understanding
Designing a high-level system architecture for managing claims involves various components to handle the process efficiently and securely.
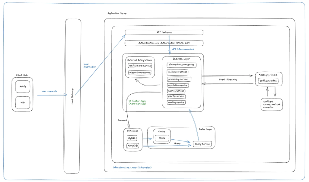
System Overview: The claims management system facilitates the processing of insurance claims submitted by users. It includes several components:
Technical Stack
Message Queue: Handles asynchronous tasks such as claim notifications, background processing, and event-driven workflows. Decouples components and improves fault tolerance.
Client Side (Web/Mobile App): Users interact with the system through a web application or mobile app. The client-side app allows users to submit claims, track their status, and communicate with support agents.
Load Balancer: Distributes incoming client requests across multiple instances of the application servers for scalability and fault tolerance.
Application Servers: Handle user requests related to claims processing.
Implement business logic for claim submission, validation, processing, and resolution. Interface with other system components such as databases, external services, and message queues.
Database Servers: Store persistent data related to claims, users, policies, and historical records. Can include relational databases (e.g., MySQL, PostgreSQL) for structured data and NoSQL databases (e.g., MongoDB, Cassandra) for unstructured data and high scalability.
Cache Servers: Caches frequently accessed data to improve read performance and reduce load on the database servers.
Can use in-memory caching solutions like Redis or Memcached.
Authentication and Authorization Service: Manages user authentication and authorization for accessing claim-related functionalities. Generates and validates access tokens. Can use OAuth 2.0 or JWT (JSON Web Tokens) for authentication.
High Level Design Diagram



The above diagram is based on a high-level understanding, it can be further refined based on low-level design using event-driven and domain-driven principles, use cases and technical considerations.