Back

LLMOps 101: How to Build Reliable Pipelines for LLM?

LLMOPS Explained with Analogy

MLOps vs. LLMOps

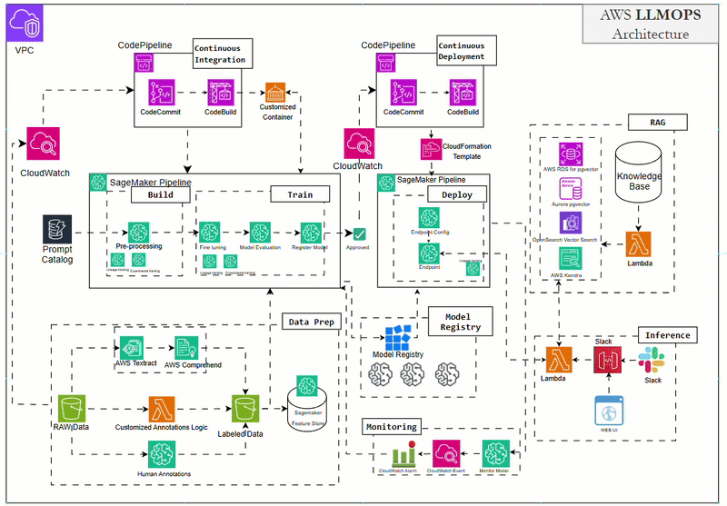
Architecture for LLMOps

LLMOps
LLMOps Explained through architecture

Restaurant Analogy for the Architecture

1. Prompt Management = Taking the Order Properly

2. RAGOps = Access to the Right Ingredients

3. Fine-Tuning = Chef Specialization

4. Deployment = Running Multiple Kitchens

5. Monitoring = Quality Control & Feedback Loop

Enterprise Example: An AI Helpdesk Assistant

Beyond the Tech: LLMOps as Strategy

LLMOps = Smart Kitchen Management

This website stores cookies on your computer. Cookie Policy